Illuminate: ai assistant for the visually impaired
Back to Projects
Illuminate: AI Assistant for the Visually Impaired
Senior design project building an AI vision assistant for visually impaired users using OpenCV, STT, and TTS. Implemented a cross-platform runtime with GPIO routing, OpenAI Vision, and RapidOCR.
Embedded Systems Python Machine Learning REST APIs Raspberry Pi
Project Overview
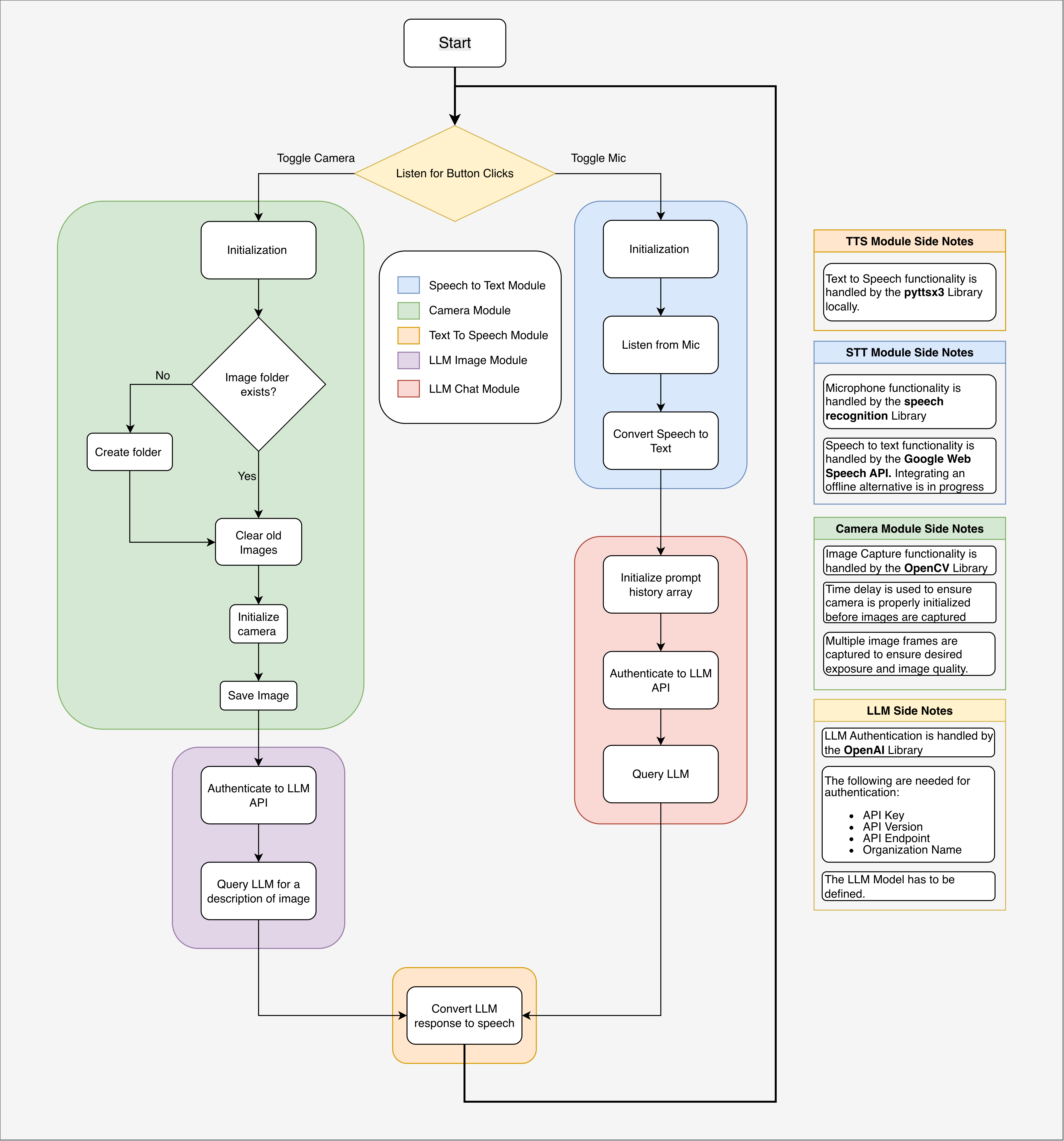
- Collaborated on a senior design project to build an AI vision assistant for visually impaired users using OpenCV camera capture, STT voice input, and adaptive TTS audio feedback.
- Implemented a cross-platform runtime with GPIO/keyboard routing, OpenAI Vision, RapidOCR, and a cost-saving test mode for hardware validation.
Team Members
- Hamzah Jamal Eddin
- Sumia Saleh
- Husniyah Alam
- Ferdaws Alrashi

